搜尋

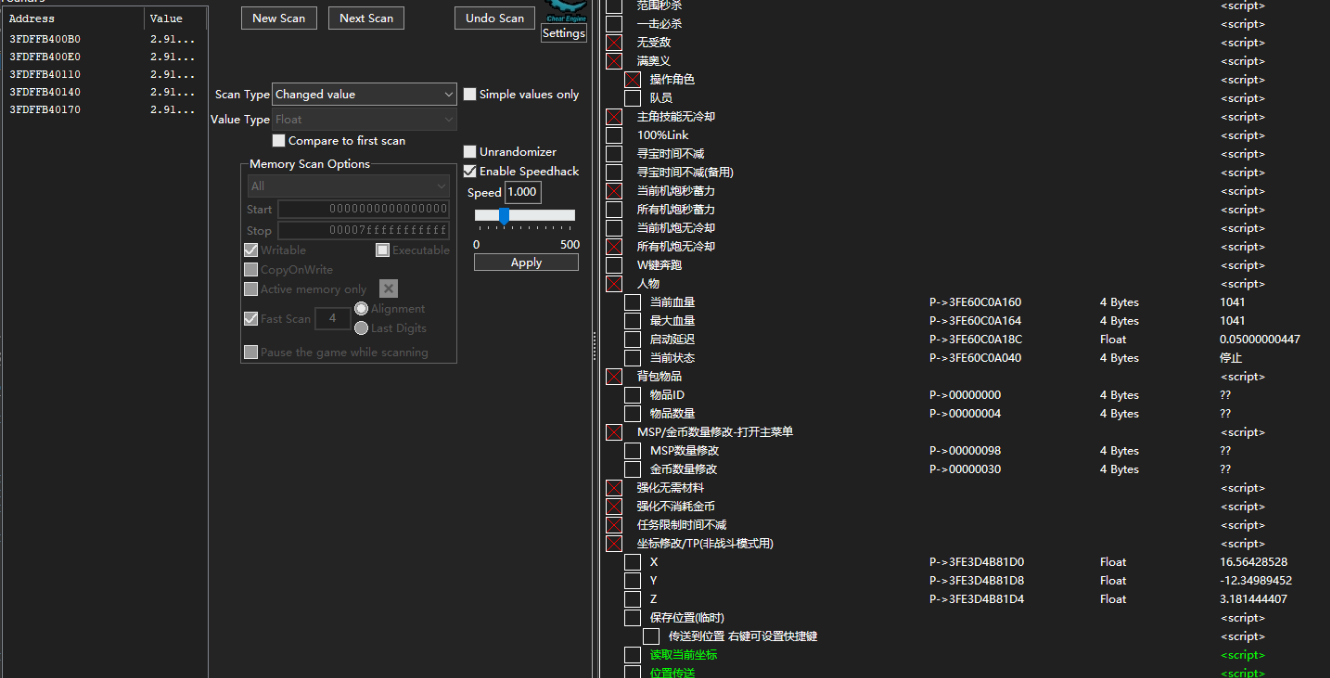
碧藍幻想Relink作弊修改CT表 傳送TP/範圍秒殺/一招致命/任務限制時間鎖定 等 2/9更新

瀏覽數: 1295 | 評論數: 0 | 收藏 0
關燈 | 提示:支援鍵盤翻頁<-左 右->
    組圖開啟中,請稍候......
發佈時間: 2024-2-10 13:44

正文摘要:

replyreload += ',' + 2339355; 目前還在主城做第一個任務www,所以就一點點功能 2024/02/09 V7 更新版 所有站內附件皆會附上安全掃描報告請會員查看純淨度百分比後判斷使用(adsbygoogle = window.adsbygoog

回覆

Copyright (C) 2010-2020 夢遊電玩論壇

廣告合作:請直接聯繫我們,並附上您預刊登位置的預算。  

快速回覆 返回頂端 返回清單