|
發佈時間: 2024-8-2 00:03
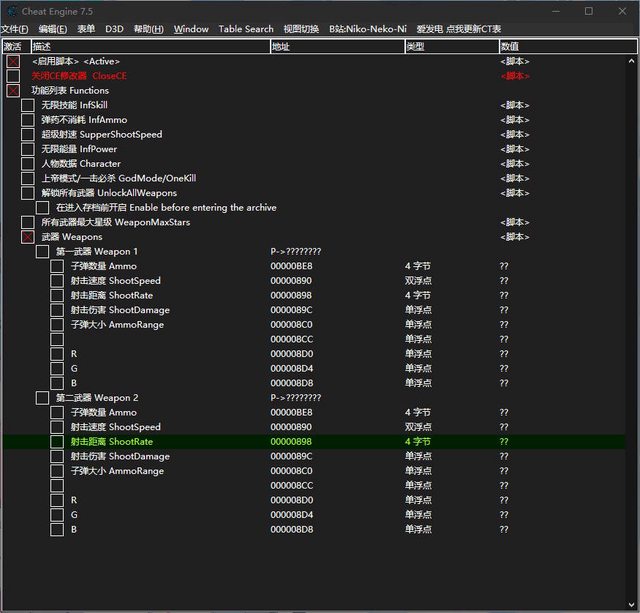
正文摘要:replyreload += ',' + 2353880;《地球防衛軍6》修改器:無限彈藥、上帝模式等多功能外掛下載教學 ☑️ 《地球防衛軍6》修改器介紹 地球防衛軍系列的最新作品《地球防衛軍6》推出後,許多玩家都在尋找能夠增強遊戲體驗的方法。今天要為大家介紹一款功能強大的修改器,讓您在對抗外星入侵時更加得心應手。這款修改器提供了多種實用功能,從無限彈藥到上帝模式,應有盡有。 ☑️ 修改器功能一覽 這款修改器提供了豐富的功能選項,以下是主要功能列表: 1. 無限彈藥(InfAmmo) 2. 超級精準(SuperAccurate) 3. 超遠拾取範圍(SuperPickupRange) 4. 自動拾取(AutoPickUp[OnLine]) 5. 無限技能(InfSkill) 6. 無限能量(InfPower) 7. 一擊必殺(OneKill) 8. 上帝模式(GodMode) 9. 解鎖所有武器(Unlock All Weapons) 10. 解鎖線上武器/防具限制(UnlockOnlineWeaopns/Armor Limit) 11. 解鎖所有地圖(UnlockAllMap(MaxStars)) 12. 所有武器最高星級(All Weapons Max Stars) 13. 武器數值修改(Weapon Values) 14. 角色數值修改(CharacterValues) 15. 武器/防具箱設定(Weapons/Armor Box Setting) 16. 超級鎖定距離(SuperDistance[LockOn]) 17. 超級鎖定目標數(SuperTargets[LockOn]) 18. 超級鎖定速度(SuperSpeed[LockOn]) 19. 超級鎖定範圍(SuperRange[LockOn]) 20. 防具設定(Armor setting) 21. 無防具限制(NoArmorLimit) 22. 高傷害(HighDamage) 23. 快速裝彈(FastReload) 24. 無限重裝兵衝刺(InfFencerDash) 25. 無限重裝兵跳躍加速(infFencerJumpBoost) 26. 重裝兵無後座力(FencerNoRecoil) 27. 武器不消耗能量(WeaponsNoPowerConsume) 28. 載具無限生命值(InfVehicleHp) 29. 速度倍率調整(SpeedMultiper) ☑️ 下載連結 您可以透過以下連結下載最新版本的修改器: 所有站內附件皆會附上安全掃描報告請會員查看純淨度百分比後判斷使用(adsbygoogle = window.adsbygoogle || []).push({});相關檔案須知:取得檔案前,請先詳細閱讀文章內容避免不必要錯誤與誤會發生。也可多參考文章討論樓層內容了解附件檔案相關討論資訊。 【此文章部分內容隱藏中】 解除隱藏說明教學點擊下方 繼續閱讀文章 後請仔細觀看文章內容 並依照指示進行下一步最後完成解除隱藏後系統會回到此文章自動顯示隱藏內容~繼續閱讀 ☑️ 更新日誌 Beta3.8.3: - 新增更多指標 - 修復無限生命值功能 Beta3.8: - 新增行走速度倍率調整 - 新增重裝兵無後座力功能 - 為重裝兵和飛行兵增加更多指標 Beta3.7: - 新增載具無限生命值功能 - 新增部分指標 - 新增線上自動拾取功能 ☑️ 使用說明 1. 下載修改器檔案後,請確保您已安裝Cheat Engine軟體。 2. 啟動《地球防衛軍6》遊戲。 3. 開啟Cheat Engine,並選擇《地球防衛軍6》的遊戲進程。 4. 在Cheat Engine中載入下載的修改器檔案(.CT檔)。 5. 根據需要啟用或停用各項功能。 6. 享受遊戲的全新體驗! 以下廣告滑動後還有帖子內容var custom_call_MIR = function (params) {if ( params === null || params.hasAd === false ) {var divRowSide;for (let index = 0; index < ONEADs.length; index++) {if (ONEADs[index].pub.player_mode === "mobile-inread") {divRowSide = ONEADs[index].pub.slotobj;}}var ins = document.createElement('ins');ins.className = 'clickforceads';ins.setAttribute('style', 'display:inline-block;');ins.setAttribute('data-ad-zone', '18264');divRowSide.appendChild(ins);var js = document.createElement('script');js.async = true;js.type = 'text/javascript';js.setAttribute('src', '//cdn.holmesmind.com/js/init.js');js.onload = function(){console.log('[ONEAD MIR] ClickForce Loaded');};divRowSide.appendChild(js);}};var _ONEAD = {};_ONEAD.pub = {};_ONEAD.pub.slotobj = document.getElementById("oneadMIRDFPTag");_ONEAD.pub.slots = ["div-onead-ad"];_ONEAD.pub.uid = "1000509";_ONEAD.pub.external_url = "https://onead.onevision.com.tw/";_ONEAD.pub.scopes = ["spotbuy", "speed"];_ONEAD.pub.player_mode_div = "div-onead-ad";_ONEAD.pub.player_mode = "mobile-inread";_ONEAD.pub.queryAdCallback = custom_call_MIR;var ONEAD_pubs = ONEAD_pubs || [];ONEAD_pubs.push(_ONEAD);var truvidScript = document.createElement('script'); truvidScript.async = true; truvidScript.setAttribute('data-cfasync','false'); truvidScript.type = 'text/javascript'; truvidScript.src = '//stg.truvidplayer.com/index.php?sub_user_id=597&widget_id=3309&playlist_id=2381&m=a&cb=' + (Math.random() * 10000000000000000); var currentScript = document.currentScript || document.scripts[document.scripts.length - 1]; currentScript.parentNode.insertBefore(truvidScript, currentScript.nextSibling); ☑️ 常見問題解答 Q1: 使用這個修改器會被封號嗎? A1: 為了避免被檢測和可能的封號風險,強烈建議僅在單人模式中使用修改器。在多人遊戲中使用可能會影響遊戲平衡並導致不良後果。 Q2: 我該如何更新修改器? A2: 請定期查看下載連結,作者會不定時更新修改器版本。下載新版本後,按照使用說明重新載入即可。 Q3: 為什麼有些功能無法正常運作? A3: 遊戲版本更新可能會導致部分功能失效。請耐心等待作者更新修改器,或在論壇中反饋問題。 Q4: 使用修改器會影響遊戲存檔嗎? A4: 一般來說不會直接影響存檔,但為了安全起見,建議在使用修改器前先備份您的遊戲存檔。 Q5: 我可以自訂修改器功能嗎? A5: 如果您熟悉Cheat Engine的使用,可以嘗試自行修改或新增功能。但請注意,不當的修改可能會導致遊戲崩潰或其他問題。 記住,修改器的使用旨在增加遊戲樂趣,請合理使用,尊重遊戲開發者的辛勤勞動。祝您遊戲愉快,盡情享受《地球防衛軍6》的刺激冒險! 👉 GM後台版 遊戲 推薦 ⬇️⬇️⬇️ 快速玩各種二次元動漫手遊appreplyreload += ',' + 2353880; |
