|
發佈時間: 2026-2-4 23:16
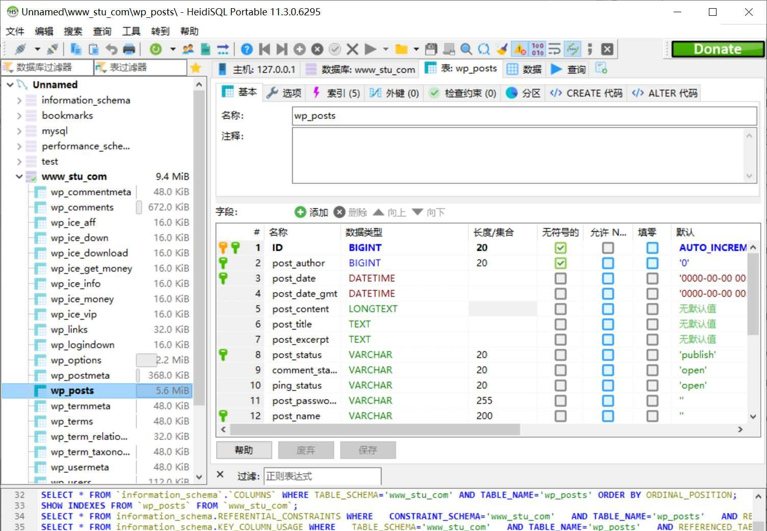
正文摘要:《HeidiSQL》核心主題 快速閱讀精華 🚀 資料庫管理超輕鬆: 免費開源!輕量級圖形化介面,管理 MySQL、MariaDB、SQL Server 超方便。 單一視窗連線多臺伺服器,支援 SSH 隧道與 SSL 安全連線。 強大編輯功能:建立/編輯資料表、檢視、預存程序、觸發器通通沒問題。 資料匯入匯出超彈性,支援 CSV、HTML、XML、SQL 等多種格式。 內建友善的 SQL 查詢編輯器,支援語法高亮度與自動完成。 本文章目錄.article-toc { border: 1px solid #ddd; padding: 15px; background: #f9f9f9; border-radius: 6px; margin: 20px 0; width: 95%;}.toc-title { /* --- 以下是合併進來的 H2 樣式 --- */ font-size: 1.25em; /* 125% */ border-left: 5px solid #2A98DA; border-radius: 2px; padding: 5px 0px 5px 10px; font-weight: bold; margin: 0 0 15px 0; /* 調整了 margin,只留下方 15px */ color: #333; line-height: 1.5; background-color: #f8f8f8; /* --- 樣式合併結束 --- */}.toc-list { list-style: none; padding-left: 0;}.toc-list li { margin: 8px 0;}.toc-list a { color: #2A98DA; text-decoration: none;}.toc-list a:hover { text-decoration: underline;}.back-to-top { display: block; margin-top: 10px; font-size: 0.9em; color: #666;} 規格化資訊模板document.currentScript.previousElementSibling.href = location.href.split('#')[0] + '#info'; 軟體截圖document.currentScript.previousElementSibling.href = location.href.split('#')[0] + '#screenshot'; 附件下載 🔽document.currentScript.previousElementSibling.href = location.href.split('#')[0] + '#download'; 【語 言】:多國語言(含中文) 【軟體名稱】:HeidiSQL 【版本資訊】:v12.15 【軟體大小】:約 20 MB (依官網版本而定) 【更新日期】:2026-02-03 【使用權限】:免費開源 (官方便攜版) 【系統支持】:Windows 作業系統 【軟體介紹】: 今天要介紹的這款《HeidiSQL》是一款非常受歡迎的免費開源資料庫管理工具,特別適合需要管理 MySQL、MariaDB 或 Microsoft SQL Server 的開發者或系統管理員使用。它的介面輕量、直覺,功能卻相當完整,絕對是提升工作效率的好幫手! HeidiSQL 主要特色與功能心得分享 首先,HeidiSQL 最大的優點就是「免費開源」,你不用註冊就能使用所有功能。它允許你在同一個視窗裡連線到多臺不同的資料庫伺服器進行管理,對於需要同時處理多個專案的人來說超級方便。連線方式也很彈性,除了標準連線,還支援透過 SSH 隧道或 SSL 加密設定來建立安全的連線通道。 在資料庫物件的管理上,HeidiSQL 提供了完整的圖形化操作。你可以輕鬆地建立和編輯資料表、檢視、預存程序、觸發器以及排程事件。想要備份或遷移資料嗎?它內建的 SQL 匯出功能可以產生格式非常友善的 SQL 腳本,甚至能讓你直接將整個資料庫從一臺伺服器匯出到另一臺伺服器,省去不少麻煩步驟。 資料操作與進階工具 對於日常的資料維護,HeidiSQL 提供了友善的資料表瀏覽與編輯介面,讓你像編輯試算表一樣修改資料。它還支援「批次操作」功能,例如一次移動多個資料表、變更儲存引擎或進行資料表重整(Optimize)。更厲害的是,它能批次將 ASCII 或二進位檔案插入到資料表中,處理大量資料時特別有效率。 內建的 SQL 查詢編輯器是許多人的最愛,它支援可自訂的語法高亮度顯示和程式碼自動完成功能,寫起 SQL 語法更加順手。編輯器還能將雜亂的 SQL 語法「美化」成易讀的格式。此外,工具列裡還提供了監控與停止客戶端程序、在所有資料表中搜尋特定文字、批次最佳化與修復資料表等實用工具,甚至能一鍵開啟已設定好連線的 MySQL 命令列視窗。 【軟體截圖】: 👉 GM後台版 遊戲 推薦 ⬇️⬇️⬇️ 快速玩各種二次元動漫手遊app 【附件下載】: HeidiSQL v12.15 官方便攜版 推薦->藍奏雲快速直連整理下載網址 藍奏地址打不開教學:lanzoul 改成lanzoux 就是把l替換成m或者w 即可正常訪問《123雲盤》免中國電話免註冊下載 APP安裝、免會員VIP高速下載BUG利用、檔案管理完整教學 |
