|
發佈時間: 2026-2-24 09:06
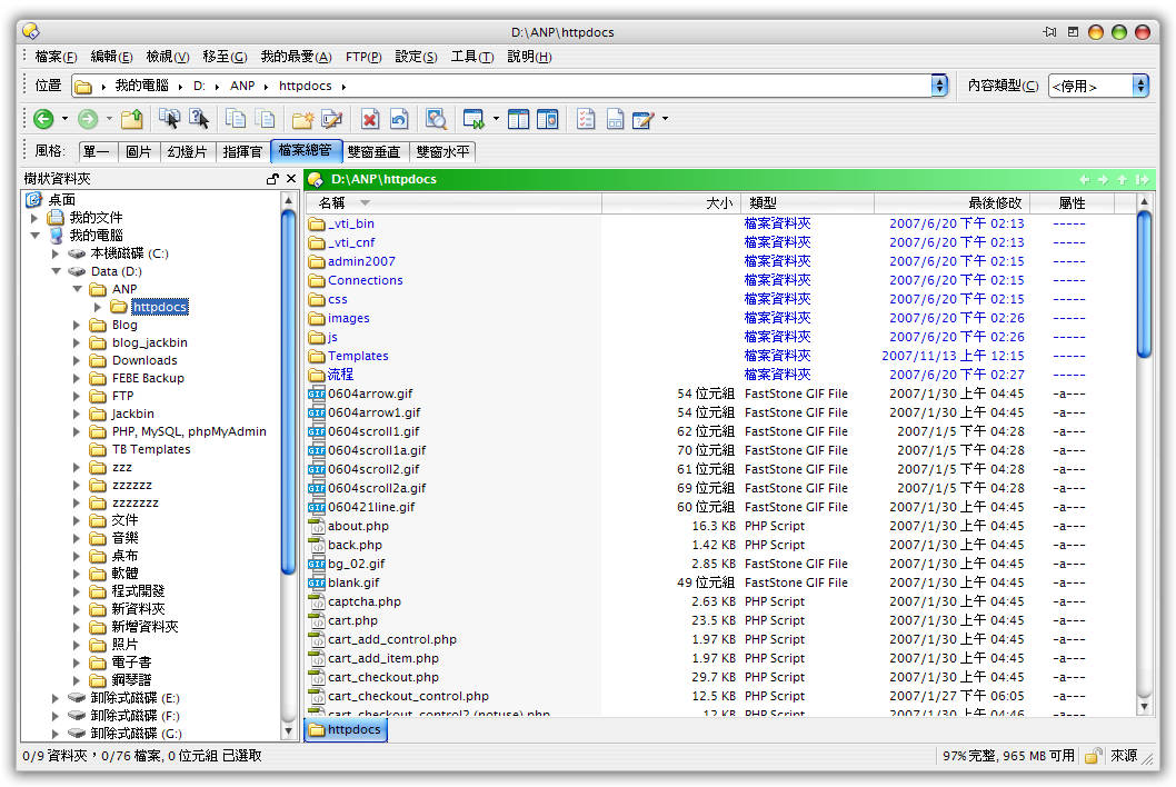
正文摘要:《Directory Opus》核心主題 快速閱讀精華 🚀 檔案管理效率飆升: 完美取代 Windows 內建檔案總管,操作流暢直覺。 支援雙窗格、多頁籤顯示,資料夾切換超快速。 內建 FTP 傳輸、壓縮檔處理 (ZIP, RAR, 7Zip)、批次重新命名等強大工具。 🔧 高度自訂化介面: 可自由配置工具列、顏色、字體、熱鍵,打造個人化工作環境。 支援 4K 高整理度螢幕,提供 32 位元與 64 位元版本。 .article-toc { border: 1px solid #ddd; padding: 15px; background: #f9f9f9; border-radius: 6px; margin: 20px 0; width: 90%;}.article-toc br { display: none;}.toc-title { /* --- 以下是合併進來的 H2 樣式 --- */ font-size: 1.25em; /* 125% */ border-left: 5px solid #2A98DA; border-radius: 2px; padding: 5px 0px 5px 10px; font-weight: bold; margin: 0 0 15px 0; /* 調整了 margin,只留下方 15px */ color: #333; line-height: 1.5; background-color: #f8f8f8; /* --- 樣式合併結束 --- */}.toc-list { list-style: none; padding-left: 0;}.toc-list li { margin: 8px 0;}.toc-list a { color: #2A98DA; text-decoration: none;}.toc-list a:hover { text-decoration: underline;}.back-to-top { display: block; margin-top: 10px; font-size: 0.9em; color: #666;}本文章目錄 軟體規格資訊document.currentScript.previousElementSibling.href = location.href.split('#')[0] + '#info'; 軟體介紹與功能心得分享document.currentScript.previousElementSibling.href = location.href.split('#')[0] + '#intro'; 如何安裝?步驟心得分享document.currentScript.previousElementSibling.href = location.href.split('#')[0] + '#install'; 軟體截圖document.currentScript.previousElementSibling.href = location.href.split('#')[0] + '#screenshot'; 附件下載 🔽document.currentScript.previousElementSibling.href = location.href.split('#')[0] + '#download'; 【語 言】:多國語言 (含繁體中文) 【軟體名稱】:Directory Opus 【版本資訊】:v13.21.5 Beta x64 【軟體大小】:28 MB 【更新日期】:未提供 【使用權限】:安裝版 (含 Patcher) 【系統支持】:Windows (32位元及64位元) 軟體介紹與功能心得分享 Directory Opus 是一款來自澳洲 GP 軟體公司所開發的檔案資源管理工具,它的功能強大且介面美觀,被譽為是 Windows 內建檔案總管的完美替代品。如果你覺得 Total Commander 的操作門檻較高,那麼更適合滑鼠操作的 Directory Opus 絕對是你的首選! 它的核心優勢在於將豐富的內建功能與直覺的檔案收集管理完美結合。透過簡單的「檔案總管取代」設定,就能讓你的檔案操作變得無比流暢與高效,特別適合擁有大螢幕、需要頻繁處理大量檔案的用戶。 主要功能特色一覽 • 雙窗格與多頁籤顯示:可以在單一視窗內開啟多個資料夾並快速切換,管理檔案效率倍增。 • 完美取代模式:可以完全替代 Windows 內建的檔案總管,從此用更強大的工具管理你的電腦。 • 進階檔案檢視:支援縮圖預覽、詳細資料列表,還能對檔案進行顏色標記、評分、加標籤與註解。 • 強大的批次處理:內建易用的鍵盤巨集功能,讓批次重新命名檔案變得輕鬆簡單。 • 壓縮檔與傳輸支援:直接內建處理 ZIP、7Zip、RAR 壓縮檔,並支援 FTP 檔案傳輸功能。 • 實用內建工具:包含檔案同步工具、重複檔案查找器,還能計算資料夾大小並匯出清單。 • 高度自訂化:從工具列、顏色、字體到鍵盤快速鍵都能自由設定,甚至支援完整的腳本介面,讓你打造最順手的檔案管理環境。 • 現代化設計:採用高效能的多執行緒架構,並完整支援最新的 4K 高整理度顯示器。 如何安裝?步驟心得分享 安裝 Directory Opus 的過程非常簡單,請依照以下兩個步驟操作即可完成: 1. 執行安裝程式,並依照指示完成軟體安裝。 2. 安裝完成後,先不要急著開啟程式。請將「patcher.exe」檔案複製到軟體的安裝目錄下,然後執行它即可。 【軟體截圖】: 👉 GM後台版 遊戲 推薦 ⬇️⬇️⬇️ 快速玩各種二次元動漫手遊app 【附件下載】: Directory Opus v13.21.5 Beta x64 (KatFile) Directory Opus v13.21.5 Beta x64 (JiuUpload) Directory Opus v13.21.5 Beta x64 (Fast-Down) Directory Opus v13.21.5 Beta x64 (DailyUploads) Directory Opus v13.21.5 Beta x64 (MdiaLoad) 【解壓密碼】:無 |
