|
發佈時間: 2026-3-28 22:04
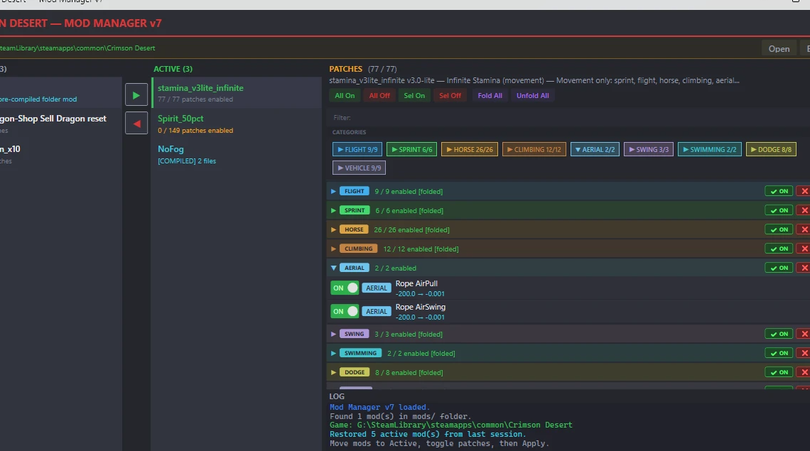
正文摘要:replyreload += ',' + 2445621; 《赤血沙漠》CD JSON Mod Manager 快速閱讀精華 🔧 工具類型:獨立執行的 MOD 管理器,雙擊 EXE 即可使用,免安裝 Python 或 .NET🛡️ 安全機制:採用 Overlay 覆疊系統,原始遊戲檔案完全不會被修改🖥️ 介面設計:深色三欄式 GUI,左欄選 MOD、中欄啟用、右欄微調單一修改項目💾 自動備份:套用前自動備份 `0.papgt`,隨時可一鍵還原至原版狀態📂 V7.5 新功能: 新增「啟動遊戲」按鈕支援摺疊分類,讓 JSON 管理更清晰新增搜尋欄位快速找 MOD套用時自動清除舊 MOD 資料夾再重新安裝,避免新舊版本衝突 .article-toc { border: 1px solid #ddd; padding: 15px; background: #f9f9f9; border-radius: 6px; margin: 20px 0; width: 90%;}.article-toc br { display: none;}.toc-title { /* --- 以下是合併進來的 H2 樣式 --- */ font-size: 1.25em; /* 125% */ border-left: 5px solid #2A98DA; border-radius: 2px; padding: 5px 0px 5px 10px; font-weight: bold; margin: 0 0 15px 0; /* 調整了 margin,只留下方 15px */ color: #333; line-height: 1.5; background-color: #f8f8f8; /* --- 樣式合併結束 --- */}.toc-list { list-style: none; padding-left: 0;}.toc-list li { margin: 8px 0;}.toc-list a { color: #2A98DA; text-decoration: none;}.toc-list a:hover { text-decoration: underline;}.back-to-top { display: block; margin-top: 10px; font-size: 0.9em; color: #666;}本文章目錄前言document.currentScript.previousElementSibling.href = location.href.split('#')[0] + '#intro'; 重要提醒document.currentScript.previousElementSibling.href = location.href.split('#')[0] + '#warning'; 運作原理document.currentScript.previousElementSibling.href = location.href.split('#')[0] + '#howworks'; 安裝與使用教學document.currentScript.previousElementSibling.href = location.href.split('#')[0] + '#install'; - 安裝步驟document.currentScript.previousElementSibling.href = location.href.split('#')[0] + '#install_step'; - 套用 MOD 步驟document.currentScript.previousElementSibling.href = location.href.split('#')[0] + '#use_step'; 卸除 MODdocument.currentScript.previousElementSibling.href = location.href.split('#')[0] + '#uninstall'; 資料夾結構說明document.currentScript.previousElementSibling.href = location.href.split('#')[0] + '#folder'; 版本更新紀錄document.currentScript.previousElementSibling.href = location.href.split('#')[0] + '#update'; 檔案下載點 🔽document.currentScript.previousElementSibling.href = location.href.split('#')[0] + '#download'; 常見問題Q&Adocument.currentScript.previousElementSibling.href = location.href.split('#')[0] + '#faq'; 前言 玩《赤血沙漠》想裝 MOD,最讓人頭痛的不是找 MOD,而是「怎麼裝」跟「裝壞了怎麼救」。手動替換遊戲封包檔風險高,一不小心就得重新驗證遊戲檔案,浪費大把時間。 CD JSON Mod Manager 就是為了解決這個痛點而生的工具。它讓你用視覺化介面管理所有 JSON 格式的 MOD,套用、停用、還原都只需要點幾下,原始遊戲檔案始終保持乾淨,是目前《赤血沙漠》社群中相當受歡迎的 MOD 管理方案之一。 這篇教學整理了 V7.5 的完整安裝流程、運作原理與常見問題,新手照著做不會踩雷。 重要提醒 ⚠️ 這是 單人模式 輔助工具,請勿用於線上對戰相關情境⚠️ 使用前務必 手動備份 `meta` 資料夾內的 `0.papgt`,即使工具有自動備份仍建議多一層保險⚠️ 遊戲更新後,部分 MOD 的位元組位移可能失效,套用前請確認 MOD 是否已更新至對應版本⚠️ 首次使用前,建議透過 Steam 先「驗證遊戲檔案」確保遊戲本體乾淨無異 運作原理 很多人擔心裝 MOD 會把遊戲搞壞,CD JSON Mod Manager 的 Overlay 覆疊系統解決了這個顧慮。它的運作方式是這樣的: 從遊戲原始封包(`0008/`)讀取壓縮後的遊戲資料解壓縮(LZ4 格式)→ 套用你選擇的位元組修改 → 重新壓縮把修改後的檔案寫入新的覆疊目錄(`0036/`),而不是覆蓋原本的檔案更新 `meta/0.papgt` 讓遊戲優先讀取覆疊目錄的修改版本 卸除 MOD 時,只要移除覆疊目錄並還原 `0.papgt`,遊戲就回到 100% 原版狀態。原始封包從頭到尾都沒有被動過一個位元組。 👉 GM後台版 遊戲 推薦 ⬇️⬇️⬇️ 快速玩各種二次元動漫手遊app 安裝與使用教學 安裝步驟 下載壓縮檔後,解壓縮到電腦任意位置(建議放在好找的地方,例如桌面或 D 槽)雙擊 `mod_manager.exe` 啟動程式程式會自動偵測 Steam 版《赤血沙漠》的安裝路徑;若自動偵測失敗,點擊 Browse 手動指定遊戲資料夾 套用 MOD 步驟 把你的 `.json` 格式 MOD 檔案 放進 `mods/` 資料夾(若 MOD 是資料夾型式,則整個資料夾放進去)在左側面板找到你想用的 MOD,點擊箭頭按鈕將它移到中間的「已啟用」清單右側面板可以針對單一 MOD 內的各個修改項目獨立開啟或關閉確認選好後,點擊 APPLY 套用啟動遊戲,或直接點程式內新增的 Start Game 按鈕 V7.5 版本在點擊 APPLY 時,會自動掃描遊戲目錄、清除所有舊 MOD 資料夾,再重新以新 ID 安裝,有效避免新舊版本 MOD 混在一起造成的衝突問題。 卸除 MOD 想完整移除 MOD 有兩種方式: 方法一(建議):點擊管理器內的 UNINSTALL 按鈕 — 自動移除覆疊目錄並還原 `0.papgt`,遊戲恢復原版方法二:點擊 RESTORE 按鈕,直接從備份還原 `0.papgt` 如果遇到管理器無法正常運作的狀況,可以手動處理: 刪除所有編號大於 `0036` 的數字資料夾(`0035` 是遊戲最後一個原始資料夾,請勿刪除)不要刪除 `Meta` 和 `bin64` 資料夾前往 Steam → 驗證遊戲檔案從 Meta 資料夾複製一份 `0.papgt` 備用,避免重複驗證 資料夾結構說明 解壓縮後的目錄結構如下: mod_manager.exe → 主程式,雙擊執行 mods/ → 放置 .json 或資料夾型 MOD 的地方 你的MOD名稱/ → MOD 資料夾(資料夾型 MOD 請用此結構) 0036/ → 放 0.pamt 和 0.paz meta/ → 放 0.papgt enabled/ → 移到這裡的 MOD 會變為啟用狀態 backups/ → 自動備份的原始 0.papgt 版本更新紀錄 版本主要更新內容V7.5(目前版本)新增 Start Game 按鈕;新增摺疊分類與搜尋欄;套用時自動清除舊 MOD 資料夾重新安裝Update 6支援混用 JSON MOD 與預編譯 MOD(含 0036 與 meta 資料夾型式);每個 MOD 獨立資料夾,減少衝突Update 4.1改善穩定性;新增 JSON 自動偵測(原先只鎖定 0008 資料夾);新增實驗性資料夾結構支援 檔案下載點 所有站內附件皆會附上安全掃描報告請會員查看純淨度百分比後判斷使用(adsbygoogle = window.adsbygoogle || []).push({});相關檔案須知:取得檔案前,請先詳細閱讀文章內容避免不必要錯誤與誤會發生。也可多參考文章討論樓層內容了解附件檔案相關討論資訊。 【此文章部分內容隱藏中】 解除隱藏說明教學點擊下方 繼續閱讀文章 後請仔細觀看文章內容 並依照指示進行下一步最後完成解除隱藏後系統會回到此文章自動顯示隱藏內容~繼續閱讀 常見問題Q&A Q:工具顯示找不到遊戲路徑怎麼辦? A:點擊介面上的 Browse 按鈕,手動導航到《赤血沙漠》的安裝資料夾(通常在 Steam 的 steamapps/common 底下)即可解決。 Q:套用 MOD 後遊戲崩潰,該怎麼救回來? A:先試試點擊管理器的 UNINSTALL 或 RESTORE 按鈕。如果管理器本身也無法正常啟動,就依照本文「卸除 MOD」章節的手動流程處理,再從 Steam 驗證遊戲檔案即可。 Q:遊戲更新後 MOD 還能用嗎? A:不一定。遊戲更新後遊戲封包內的位元組位移可能改變,管理器會自動偵測位移是否符合預期,若不符合會跳過那些修改項目並回報失敗。需要等 MOD 作者針對新版本更新 JSON 檔案後才能繼續使用。 Q:可以同時用多個 MOD 嗎? A:可以。V7.5 支援混用 JSON MOD 與資料夾型 MOD,每個 MOD 有獨立資料夾,套用時管理器會統一整合。若多個 MOD 修改到相同的遊戲資料,可能產生衝突,建議一次啟用少量 MOD 測試穩定性。 Q:`0.papgt` 是什麼?為什麼要備份它? A:`0.papgt` 是遊戲的封包索引登錄檔,管理器透過修改這個檔案讓遊戲載入覆疊目錄裡的修改版資料。一旦這個檔案損壞,遊戲會無法正常啟動。雖然管理器有自動備份,但手動多備份一份放到遊戲資料夾以外的位置會更保險。 Q:這個工具需要網路連線嗎? A:不需要,CD JSON Mod Manager 是完全離線的本機工具,所有 Python、必要函式庫都已打包進 EXE,不需要額外安裝任何環境。 《赤血沙漠》CD JSON Mod Manager 重點回顧 CD JSON Mod Manager 的最大優勢在於 Overlay 覆疊系統保護了原始遊戲檔案,讓 MOD 的安裝與移除變得可逆且安全。V7.5 版本解決了新舊 MOD 版本共存導致的衝突問題,是目前最推薦的《赤血沙漠》JSON MOD 管理方案。使用前記得手動備份 `0.papgt`,遊戲更新後也要確認 MOD 是否同步更新再套用。 replyreload += ',' + 2445621; |
